A+W Software powered by AI
Bringing intelligence into your ERP and production processes with Mira, your AI assistant.
Your AI Assistant
Meet Mira
Mira is A+W Clarity’s own Artificial Intelligence. She will be available in all products that are based on AI or work with AI. You may have already noticed that her favorite color is pink. If you see pink in the UI, Mira is there. She is a diligent student, eager to learn, and already knows the basics about flat glass. New input, new areas of use – Mira takes on the tasks you want her to.
Her first job is in the office where she is taking over order entry.
See below and learn about the A+W Order Entry AI.
Mira’s new projects will take place on the shop floor from supporting users in A+W Production to improving planning in the A+W Smart Factory.
A+W Order Entry AI
From PDF to ERP – fast, accurate, intelligent
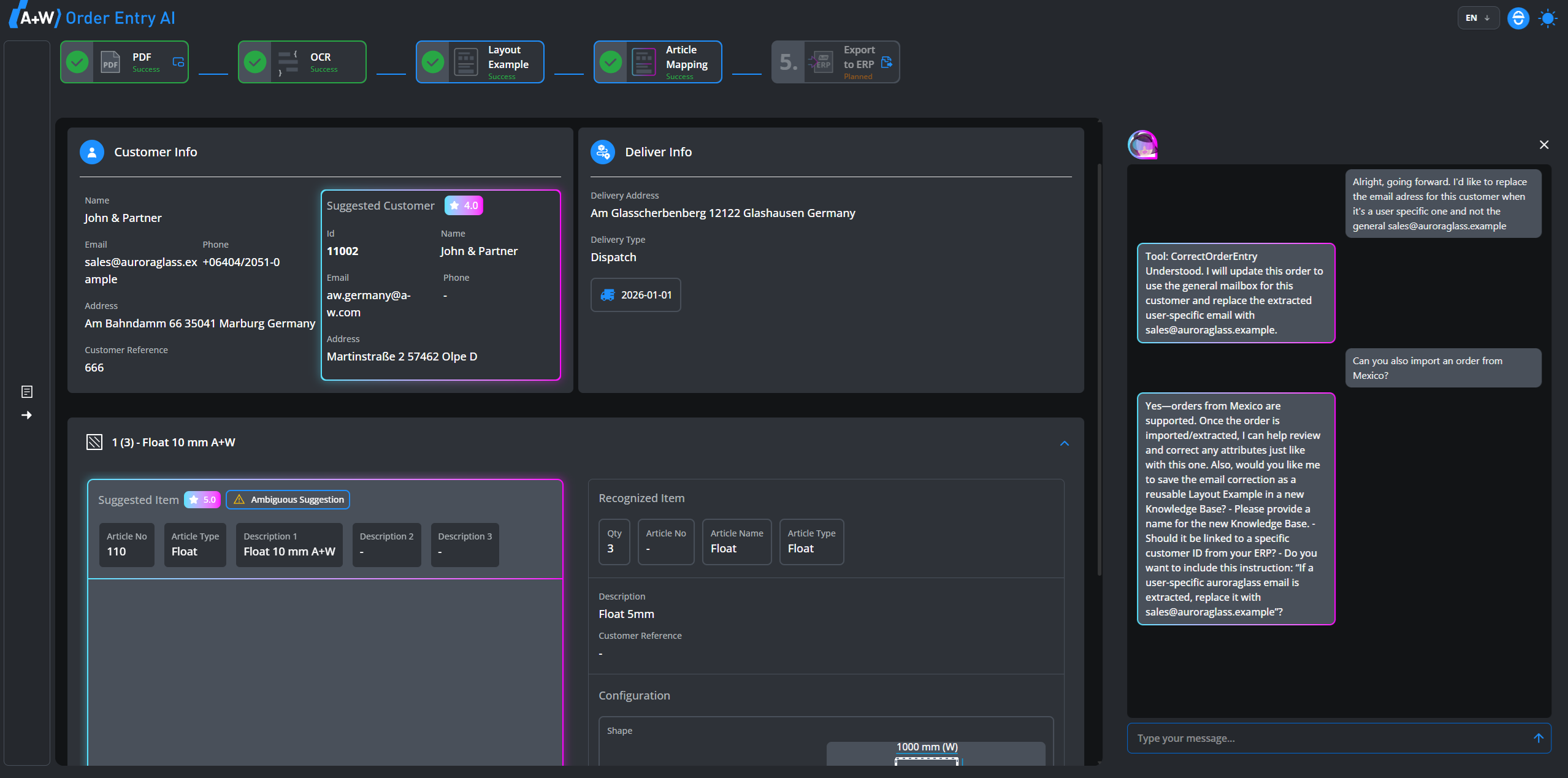
Digital order transfer usually takes place via EDI, which is very efficient and fast. The last 10% come in other formats and have to be entered manually, which is time-consuming. This is where Mira’s A+W Order Entry AI comes in. A+W Order Entry AI captures PDF orders automatically and prepares ERP‑ready order data using Mira’s Knowledge Base. Upload your documents, send them by email, or work directly in the chat to adjust and finalize the results.
Your Benefits at a Glance
Easy Order Capture from PDFs
Convert incoming PDF orders into structured, ERP‑ready data automatically without manual data entry. Transfer processed orders straight into your ERP system, either fully automated or with optional manual control.
AI‑Powered OCR Recognition
Extract order details with high accuracy using advanced OCR technology, even from scanned, handwritten documents when legible. Ambiguities are surfaced instantly, helping you complete orders faster and with fewer manual checks.
Intelligent Article Matching
Automatically match PDF line items to ERP articles using smart rules and fallback vector search for maximum reliability. Define custom rules for article replacement, data handling, and export behavior tailored to your processes.
A+W Cloud:
Scalable Architecture
Scale effortlessly through parallel instances and OpenAI integration to handle growing order volumes.
Knowledge Base–Driven
Learning
Mira continuously learns from your business rules, documents, and corrections to improve order accuracy.
Multilingual & International
Ready
Mira supports multiple languages and imperial units, making the solution ideal for global operations.
Why choose A+W Order Entry AI?
Manual order entry is time-consuming and prone to errors. With A+W Order Entry AI, you save valuable time by automating the entire process. Unlike other suppliers, A+W Order Entry AI integrates seamlessly with your existing A+W ERP system for the smoothest workflow possible.
Upload or email your PDF orders, and let Mira handle the rest. Faster workflows, fewer mistakes, and more efficiency for your business.
Ready to see how AI can streamline your order entry?
Whether you want to speed up daily operations, improve data quality, or support your team during peak times — Mira adapts to your requirements. With the A+W Cloud and your dedicated knowledge base, you gain an AI assistant that grows with your business.
